Click here

Click here

Verify Artix7 family

Click here

Merge Changes in Customization Parameters

Merge Changes in File Groups

Click here

Click here

Click here

Click here

Click here

Right-click here

Click here

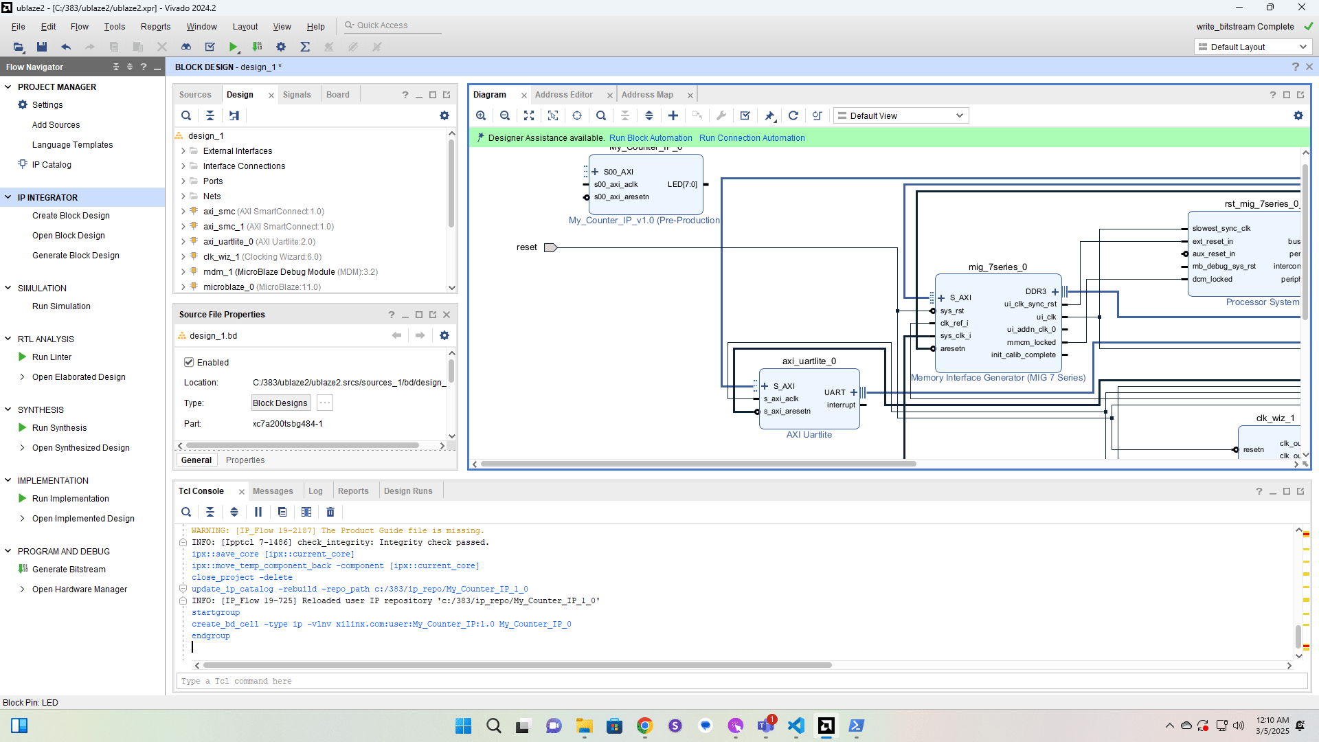
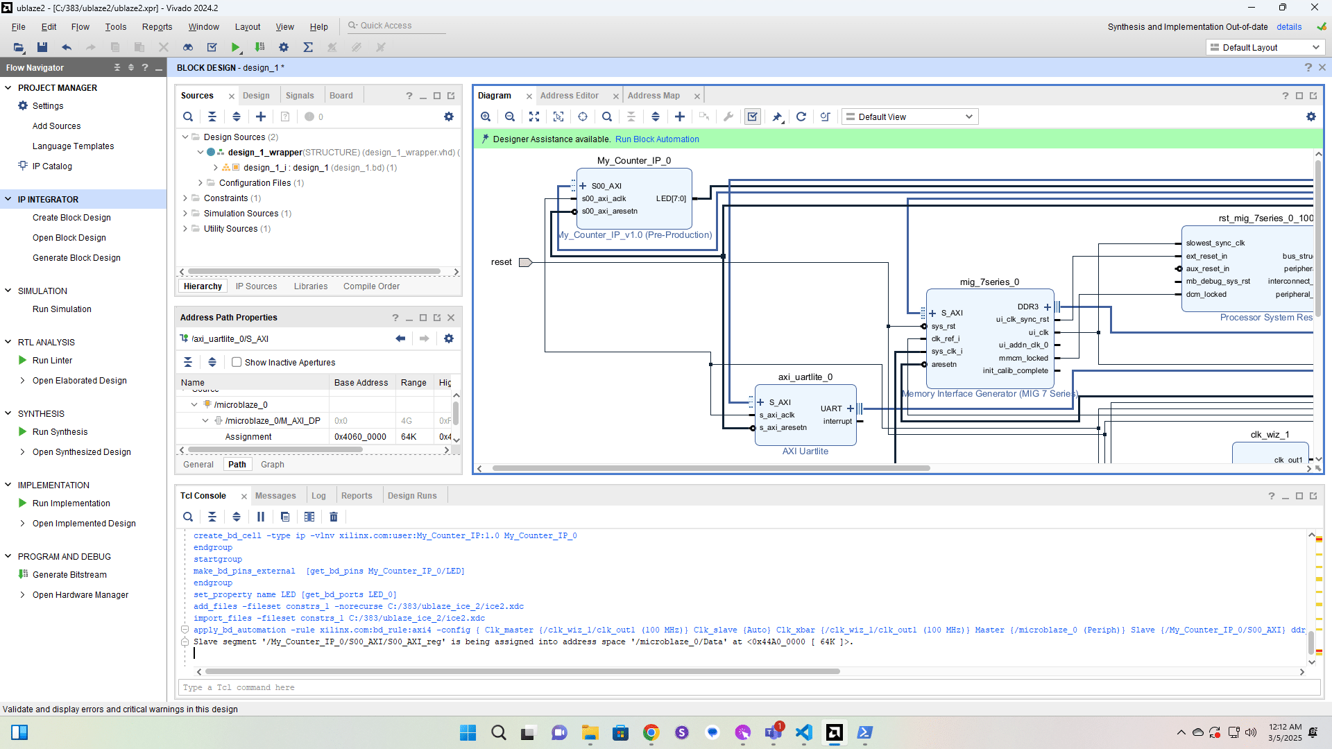
Scroll over and verify the LED port is named LED, not LED_0. If it's LED_0, we'll need to rename it.

Click here

Rename to LED.

Click here

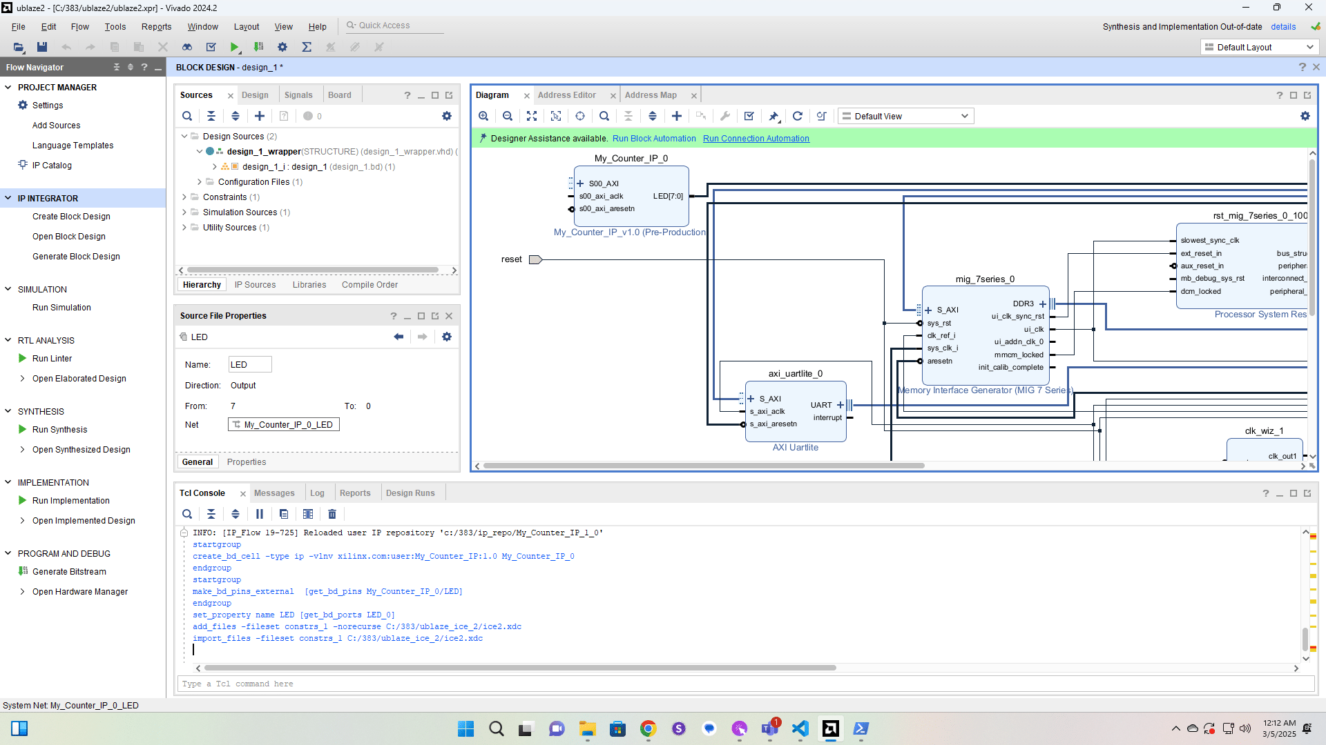
Add the Constraints file.

Click here

Click here

Click here

Click here

Click here

Click here

Click here

Click here

Click here

Click here

Click here

Click here

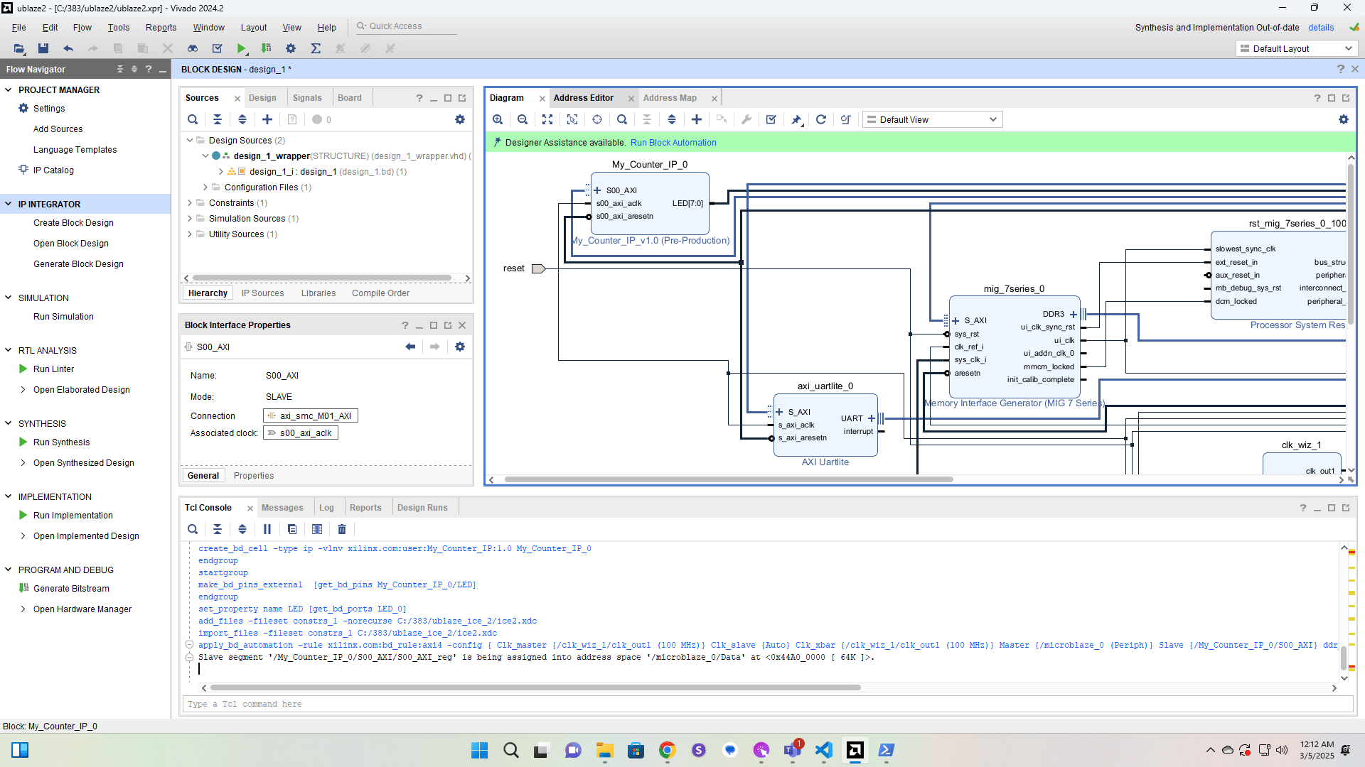
Verify My_Counter_IP at address 0x44A0_0000

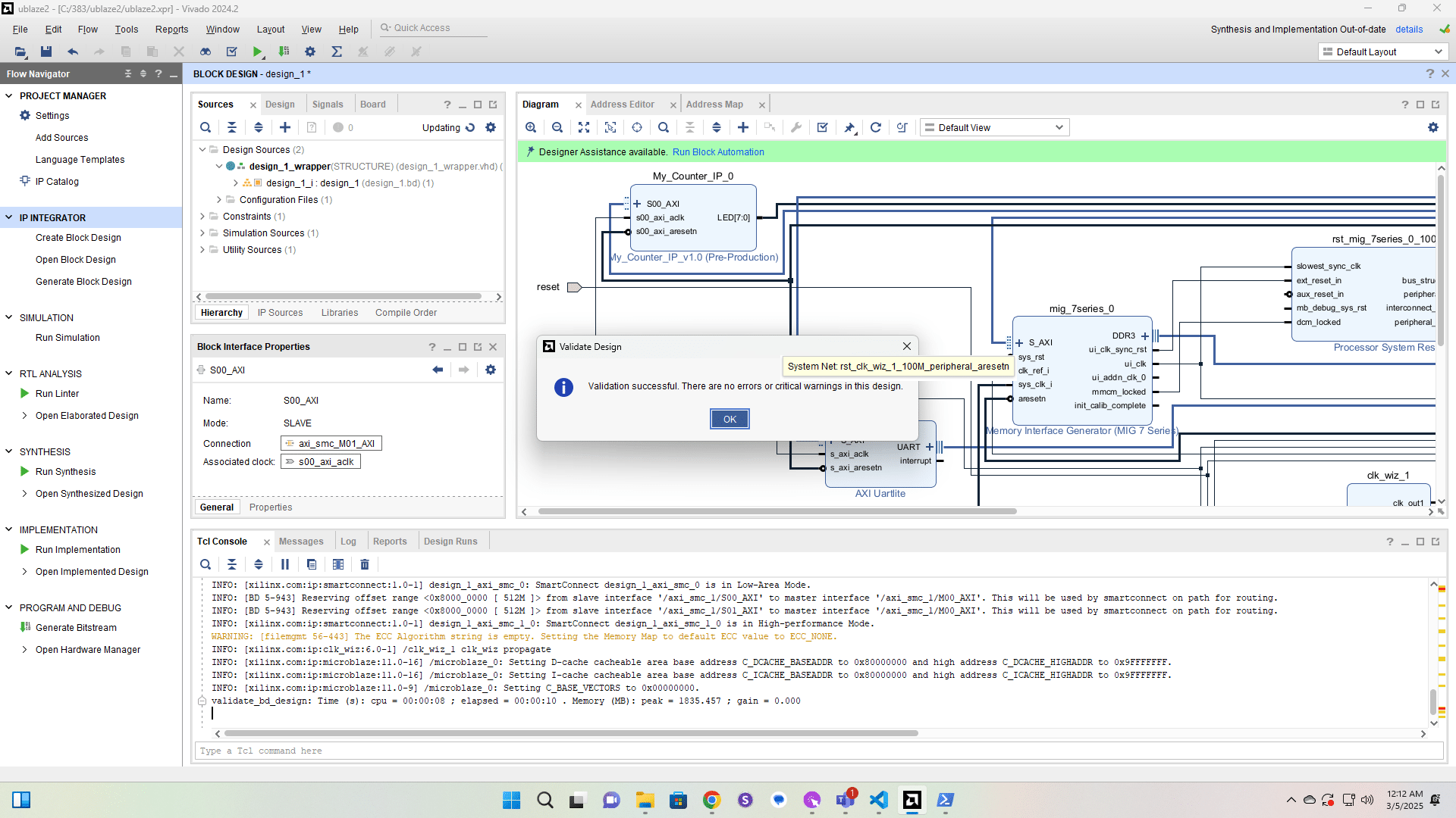
Validate design.

Click here

Right-click here

Click here

Click here

Click here

Click here

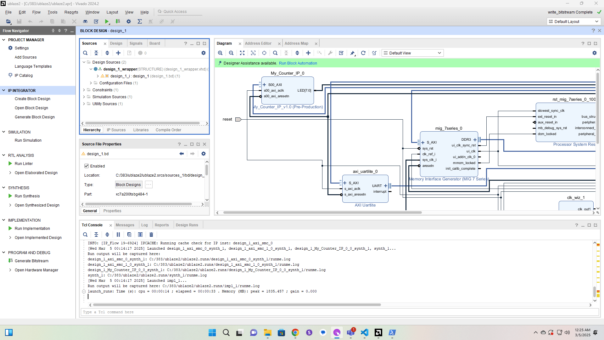
write_bitstream Complete.
