Create a New Project

Click here

Rename your project.

Click here

Click here

Click here

Click here

Click here

Click here

Click here

Click here

Click here

Search for "video"

Select the Nexys Video

Click here

Click here

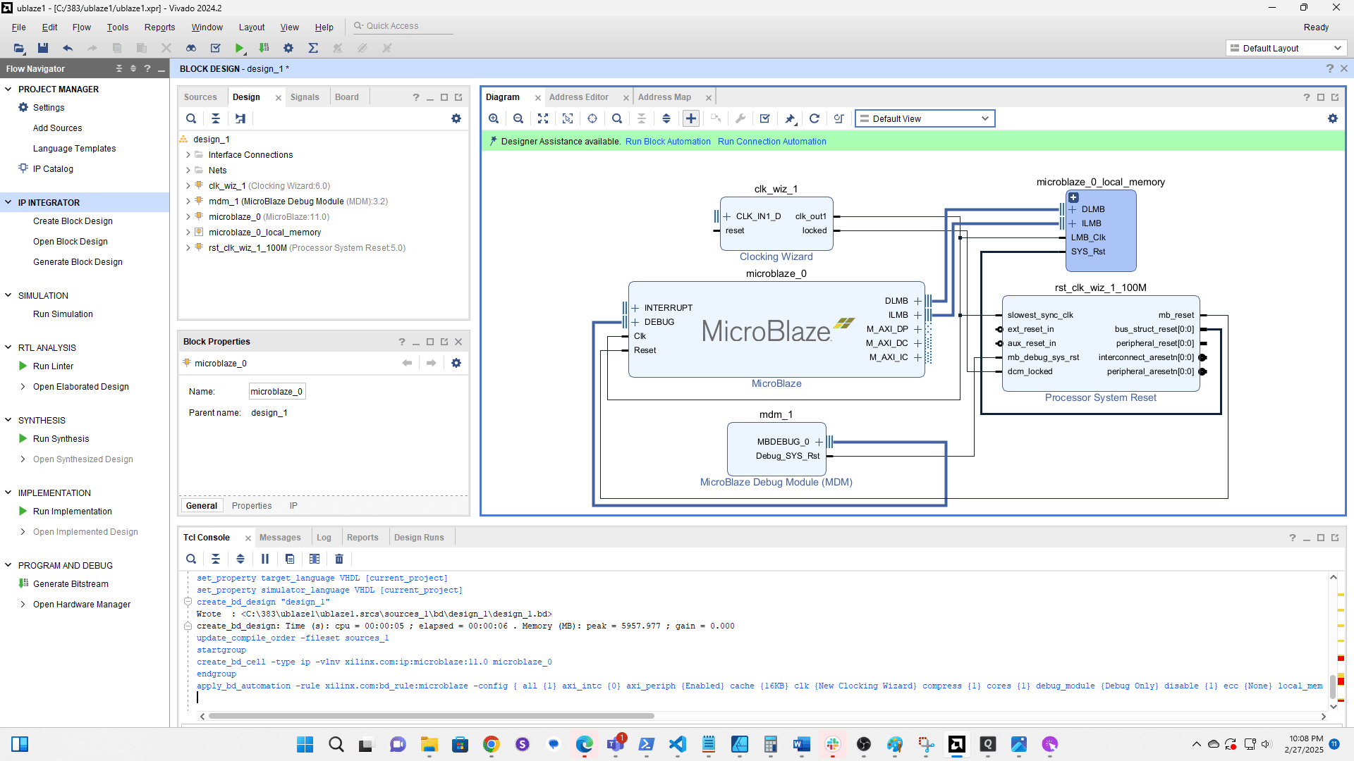
Click Create Block Design

Accept the default name

Click the plus to add a component

Search for Microblaze and double click it

Click Run Block Automation

Change Local Memory to 32KB

Change Cache Configuration to 16KB

Click OK

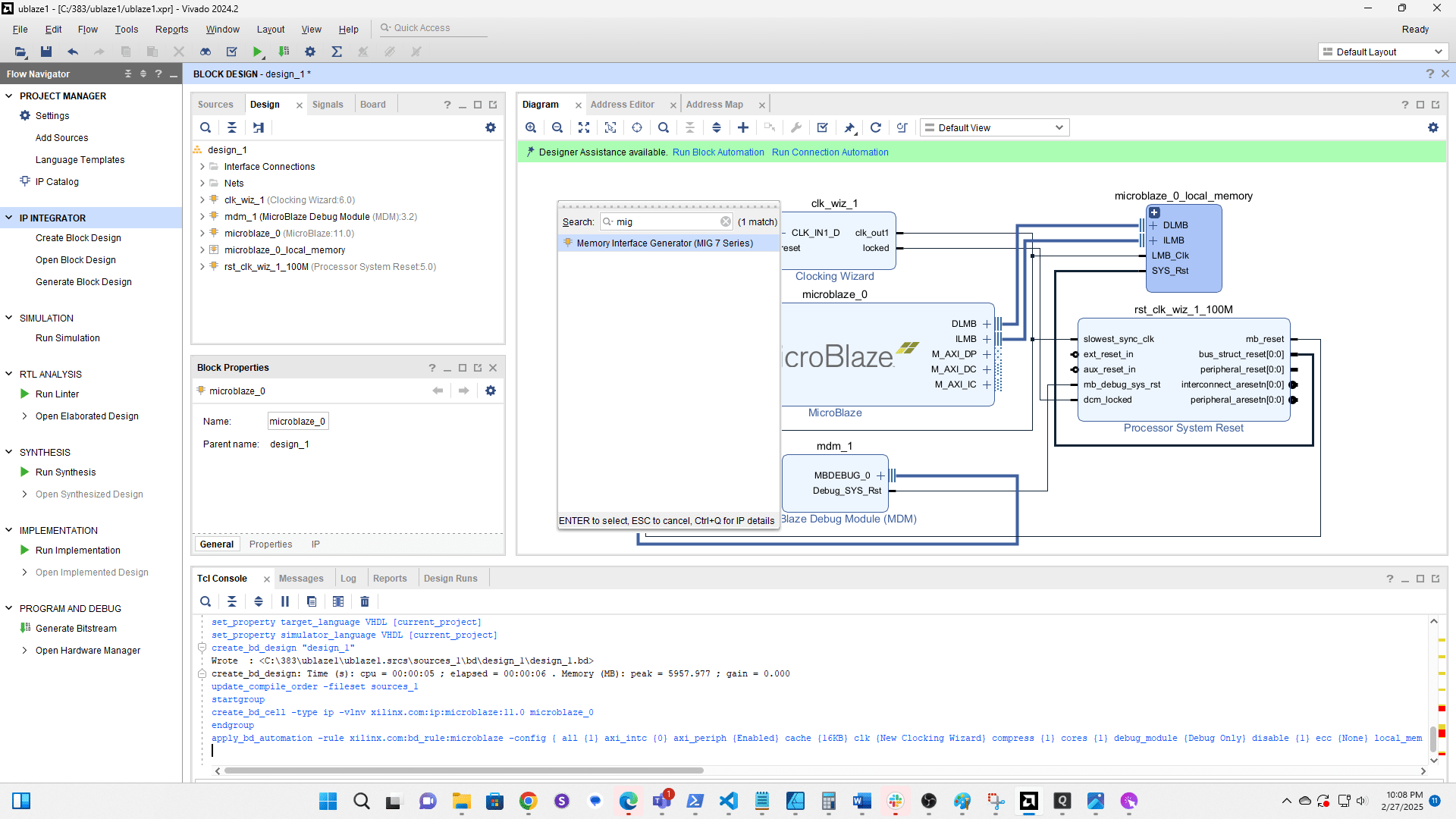
Click + to add a new component

Search for MIG

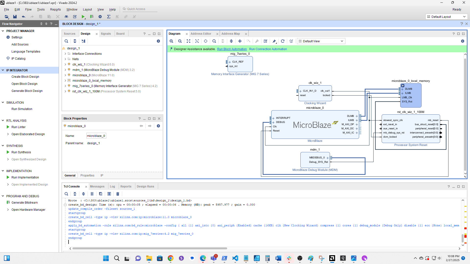
Double click to add Memory Intergace Generator (MIG)

Click Run Block Automation

Select mig 7series 0

Click here

Error [BD 41-1273] is expected and is OK.
![Error [BD 41-1273] is expected and is OK.](https://assets.guidejar.com/uploads/bbe34535-a15e-40f9-a605-2fbcf9e5a050/EEETTDLl5bSGK1be8wWFsic8V683/1cfacf65-e02a-409b-a54c-f403cc525227/1740719349864.png)
Double click the Clock Wiz component

Set CLK_IN1 to sys clock

Set EXT RESET IN to reset

Click here

Enable clk out2

Set the frequency to 200MHz

Set the Reset Type to Active Low

Click here

Click + to add a new component

Search for and add AXI Uartlite

Run Connection Automation

Select all components except the MIG and Microblaze (if visible)

Click here

Click the + to add a new component

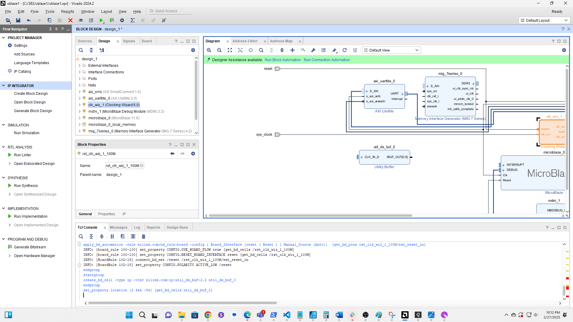
Search for and add the Utility Buffer

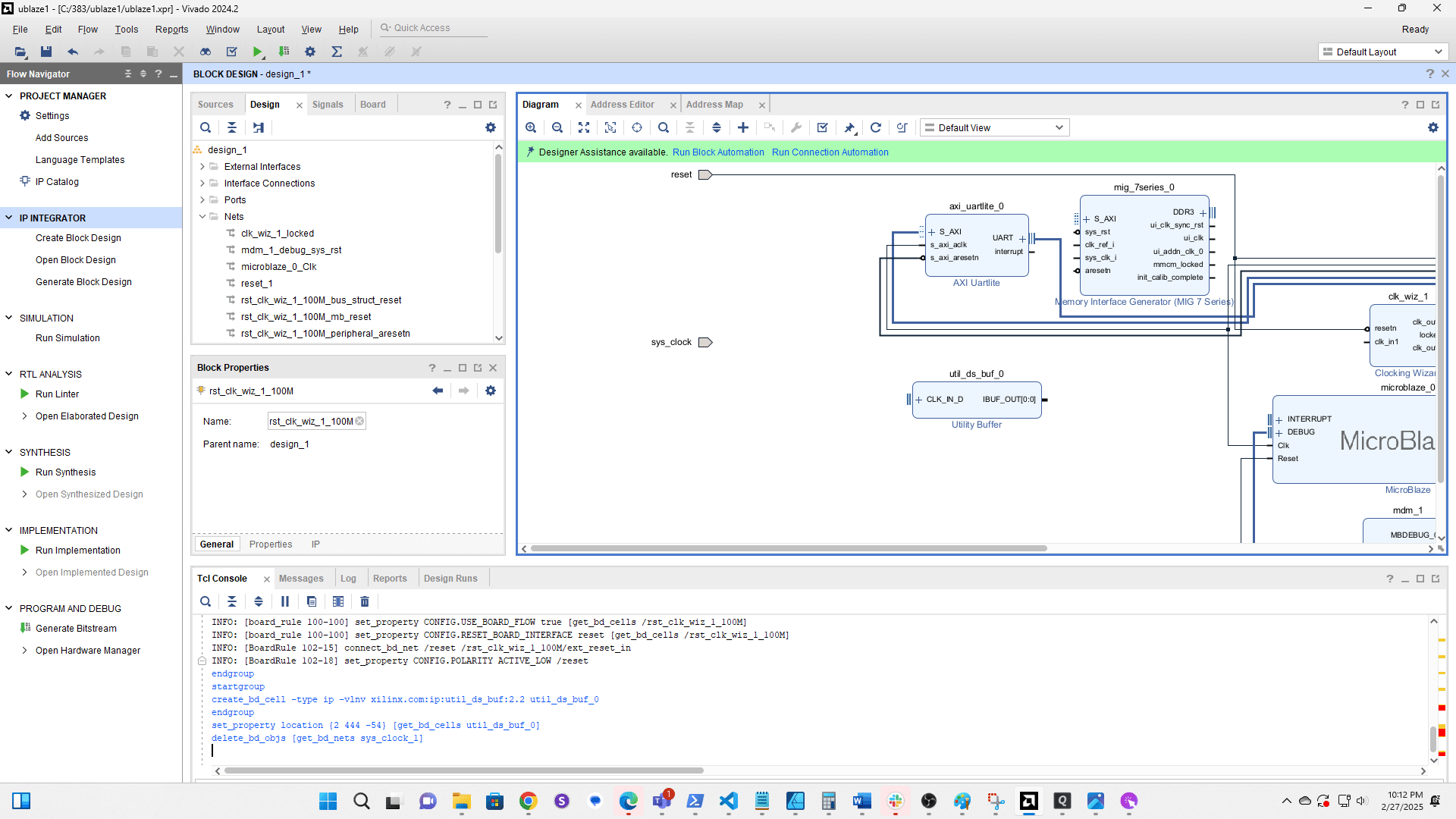
Click the connection from sys clk to clk wiz 1 and delete it

Double click the Utility Buffer to edit it

Change the type to BUFG

Click here

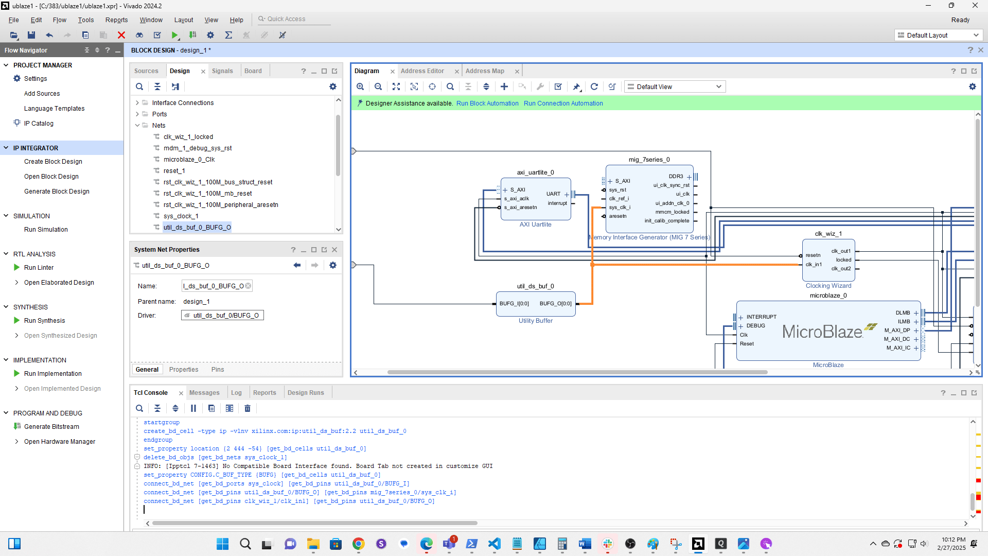
Click and drag a new connection from sys clk to the input on the Utility Buffer

Click and drag a connection from the output of the Utility Buffer to sys clk i on the MIG

Click and drag to create a connection from the Utility Buffer output to clk in1 on Clk Wiz 1


Double click the MIG to edit it

Click here

Click here

Click here

Click here

Click here

Click here

Click here

Change the System Clock configuration to No Buffer

Click here

Click here

Click here

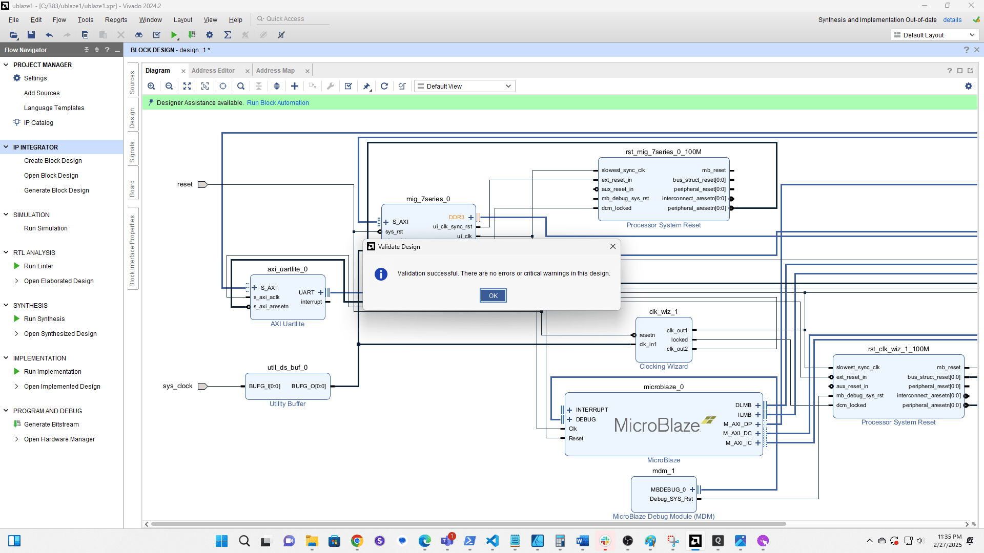
Click Validate

Click OK

Click here

Click here

Click here

Click here

Click here

Click here

Click Generate

Click Run Connection Automation

Click clk ref i

Click here

Select the 200 MHz clock from Clk Wiz 1

Click here

Click here

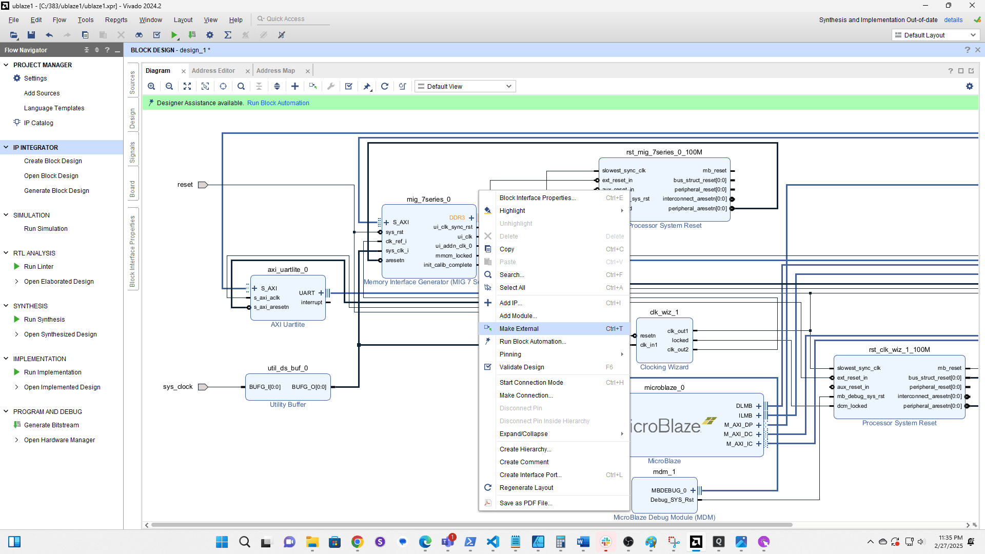
Right click the three vertical lines next to the DDR3 port

Select Make External

Click the checkbox to validate the design


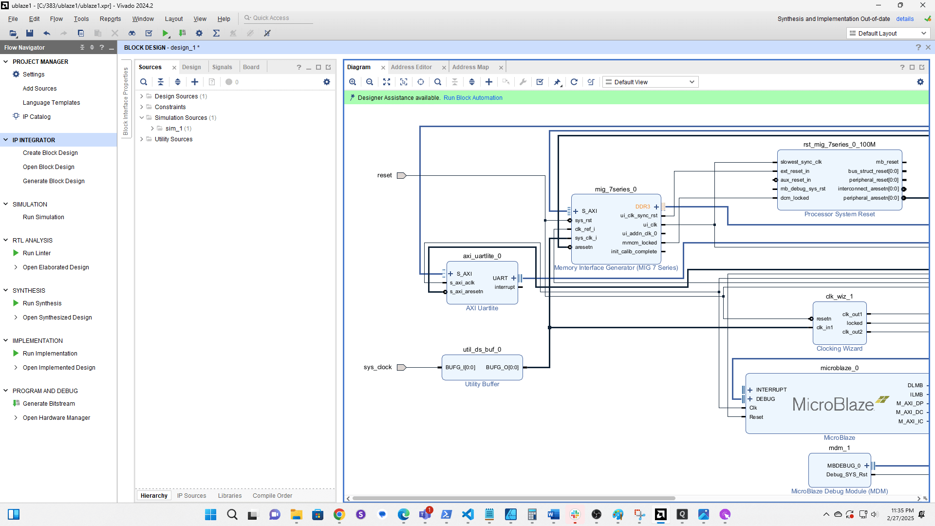
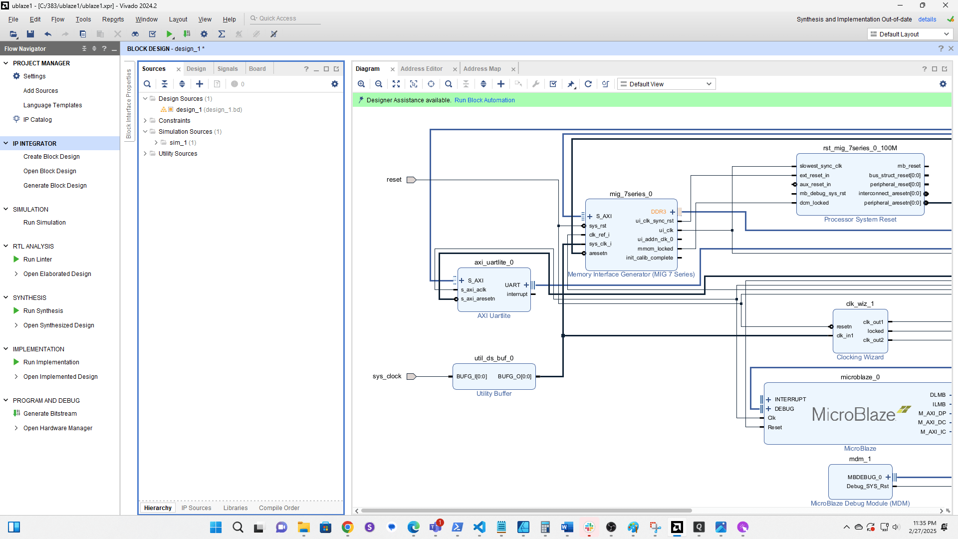
Click Sources

Click here

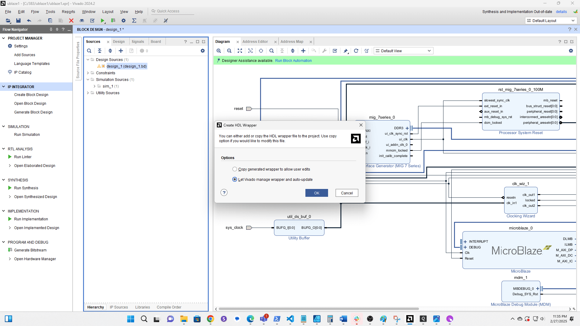
Right click the block design

Choose Create HDL Wrapper

Let Vivado manage it

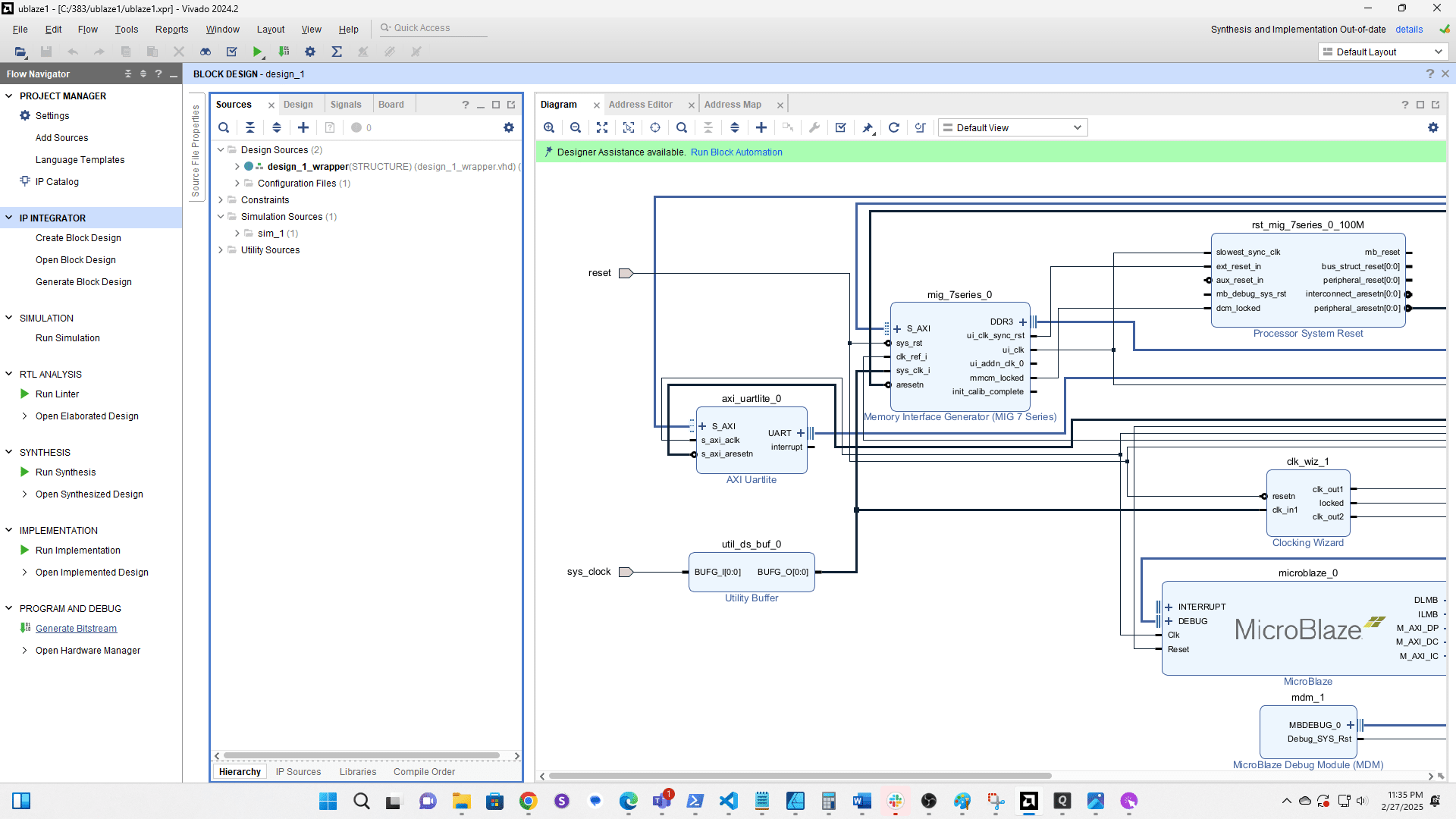
Generate the Bitstream (aka Popcorn Time 🍿). Note: If ui_addn_clk_0 or init_calib_complete on the MIG are wired to external ports delete the ports and wires before generating the bitstream.



Click File

Select Export then Export Hardware

Click here

Select Include bitstream then click Next

Click here

Click here
